Ethernet Frame

ARP Header

Ethernet and ARP Header

IPv4 Header

TCP Header

*Check Sum -> 오류를 체크
UDP Header

*Check Sum -> 오류를 체크
TCP VS UDP
[TCP]
1) 연결형
2) 신뢰성
TCP는 4계층인 Transport 계층이며, 4계층은 신뢰성 있는 전송을 하는 계층이다
[UDP]
1) 비연결형
2) 비신뢰성
*TCP 3-Way Handshake(Connection)

SYN(1000) -> 접속 요청 플래그
TCP 4-Way Handshake(Disconnection)

TCP 3-Way Handshake + SSL/TLS

IPv4 Communication

Unicast, Multicast -> 알고 있을 때
Broadcast -> 모르고 있을 때
Unicast -> 1:1 응답
Multicast -> 특정 다수
Broadcast -> 전체 / LAN에서는 Broadcast를 사용
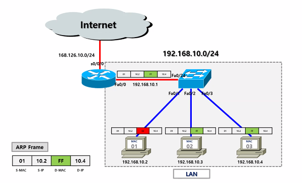
ARP Request and Response

Attack and Denfense
[실습 시작에 필요한 프로그램]
Attacker: Kali Linux
Linux: CentOS7 / Rocky Linux
Windows: Windows 10 / Windows 2016
[2024.05.14]
[실습 환경 구축]
> VMWare 설치
01. 설치 프로그램
1) Kali Linux
2) CentOS 7
3) Rocky Linux
4) Windows 10
5) Windows 2008 Server
6) Windows 2016 Server
-----------------------------------------------------------------------
┌──(test㉿kali)-[~]
└─$ sudo su
[sudo] password for test:
┌──(root㉿kali)-[/home/test]
└─#
비밀번호 변경
┌──(root㉿kali)-[/home/test]
└─# passwd
New password:
Retype new password:
passwd: password updated successfully
┌──(root㉿kali)-[/home/test]
└─#
02. 환경 설정
03. 업데이트/업그레이드
> /etc/apt/sources.lst <-- 파일 수정
> 업데이트
# apt-get -y update
>업그레이드
# apt-get -y upgrade
출처 정보 보안 박성업 강사님 제공